Jump to content
  • 0

Enable 'GetSpaceNameForOb'j to read objects within symbols


JMR

Question

Hi all,

 

The worksheet function "GetSpaceNameForOBJ" is very handy for worksheet listing of the location of any objects.

 

However, it is not able to read the location (space name) if the object is within a symbol that sits within a space object boundary.

 

We ran into this while doing and apartment block with all kinds of 2D objects with records, in symbols representing repeating room types. The function lists those objects that are not in any symbol fine, but returns a blank cell if the object is within a symbol. This practically nullifies the utility of the function for worksheet listings.

 

Ticking "include objects in symbols" doesn't affect this phenomenon.

 

Would it be technically possible to enable the function to read the space name "through" a symbol? If so, please! The same goes for related functions like GetSpaceNumForObj.

 

 

Link to comment

16 answers to this question

Recommended Posts

  • 0

Hello.

 

Resurrecting an old thread as I am trying to achieve exactly this and cannot find any other reference online.  Wondering if the OP ever had any joy?

 

For context, my use case is as follows:

 

I am setting up a template for housing scheme layouts, using Spaces as 'plots' and symbols (with attached records) for house types.

 

I want to be able to schedule the houses to include the number of the plot (space) which they overlap with.

 

Using "GetSpaceNameForObj" I am able to achieve this with simple polygons, but not with symbols (as illustrated in attached).

 

Hoping there is a workaround, or an alternative method to achieve this?

 

Thanks.

 

(Using VW Design Suite 2025)

 

Screenshot2025-02-25180939.thumb.png.1815237d574884c31a666529cf8dd1a0.png

 

Link to comment
  • 0
5 hours ago, Martin905 said:

Thanks Pat.

 

That makes sense.  However, I've made sure the symbol insertion points are within the space, but still no joy.

 

Could there be something else I'm missing?  Or is there a different function for symbols?

 

Are you attempting to get the function to see symbols/objects inside your symbols as per the OP or just a plain symbol?

Link to comment
  • 0
On 2/25/2025 at 8:27 PM, Martin905 said:

Using "GetSpaceNameForObj" I am able to achieve this with simple polygons, but not with symbols (as illustrated in attached).

Hi,

 

The function does work, check that you have this ticked in the worksheet criteria:

 

image.png.3644da3feab2e9f34c3a29df643a445f.png

 

Also, the elevation of the object must be exactly at the same elevation as the space object: if your space object Z is 3500, then the symbol has to be at that height as well.

 

If I remember correctly, the function is also aware of the 3D dimensions of the space object (if you have it set), sometimes one can get double spaces and in that case they usually are overlapping in 3D. Or, you might have two flat space objects at the same elevation.

 

Hope this helps.

 

Link to comment
  • 0
18 minutes ago, JMR said:

Hi,

 

The function does work, check that you have this ticked in the worksheet criteria:

 

image.png.3644da3feab2e9f34c3a29df643a445f.png

 

Also, the elevation of the object must be exactly at the same elevation as the space object: if your space object Z is 3500, then the symbol has to be at that height as well.

 

If I remember correctly, the function is also aware of the 3D dimensions of the space object (if you have it set), sometimes one can get double spaces and in that case they usually are overlapping in 3D. Or, you might have two flat space objects at the same elevation.

 

Hope this helps.

 

 

Are you saying that since your original post, GetSpaceNameForObjGetSpaceNameForObj will now see objects inside of symbols...? I am not seeing this.

Link to comment
  • 0

Hi all, and thanks for your input.

 

I actually solved this yesterday and tried to update here, but could not post as limited to one post per day!  So sorry about that.

 

For reference, the issue was 2-fold:

 

1. It doesn't seem to like nested symbols.  My 'House-Type' is a symbol, which contains a 'label' symbol to which the record is attached.

 

2. The symbol seems to need some geometry.  My 'label' symbol only contained text.

 

Solution:

 

I added an invisible polygon to the 'label' symbol.  This solves '2'

 

I then set my 'House-Type' symbols to 'convert to group' when placed.  This solves '1'.

 

 

Link to comment
  • 0
3 hours ago, JMR said:

Here you go, it's a VW 2023 file.

 

image.thumb.png.6371bd1a6a06a802808eebd04bd83406.pngE

SPACE NAME TEST.vwx 181.12 kB · 0 downloads

 

Thank you for the file @JMR. On first glance it all looks like it works correctly but when I mess around with it - add/remove objects, move things around - I start getting strange results. For me it is the same as @Martin905:

  • GetSpaceNameForObj + GetSpaceNameForObj does not see objects inside of symbols. Convert the symbol into a Group + then the nested objects are seen. 
  • A symbol won't be seen unless it includes geometry in the Top component.

This is in VW2025: perhaps it's different in VW2023...

Link to comment
  • 0

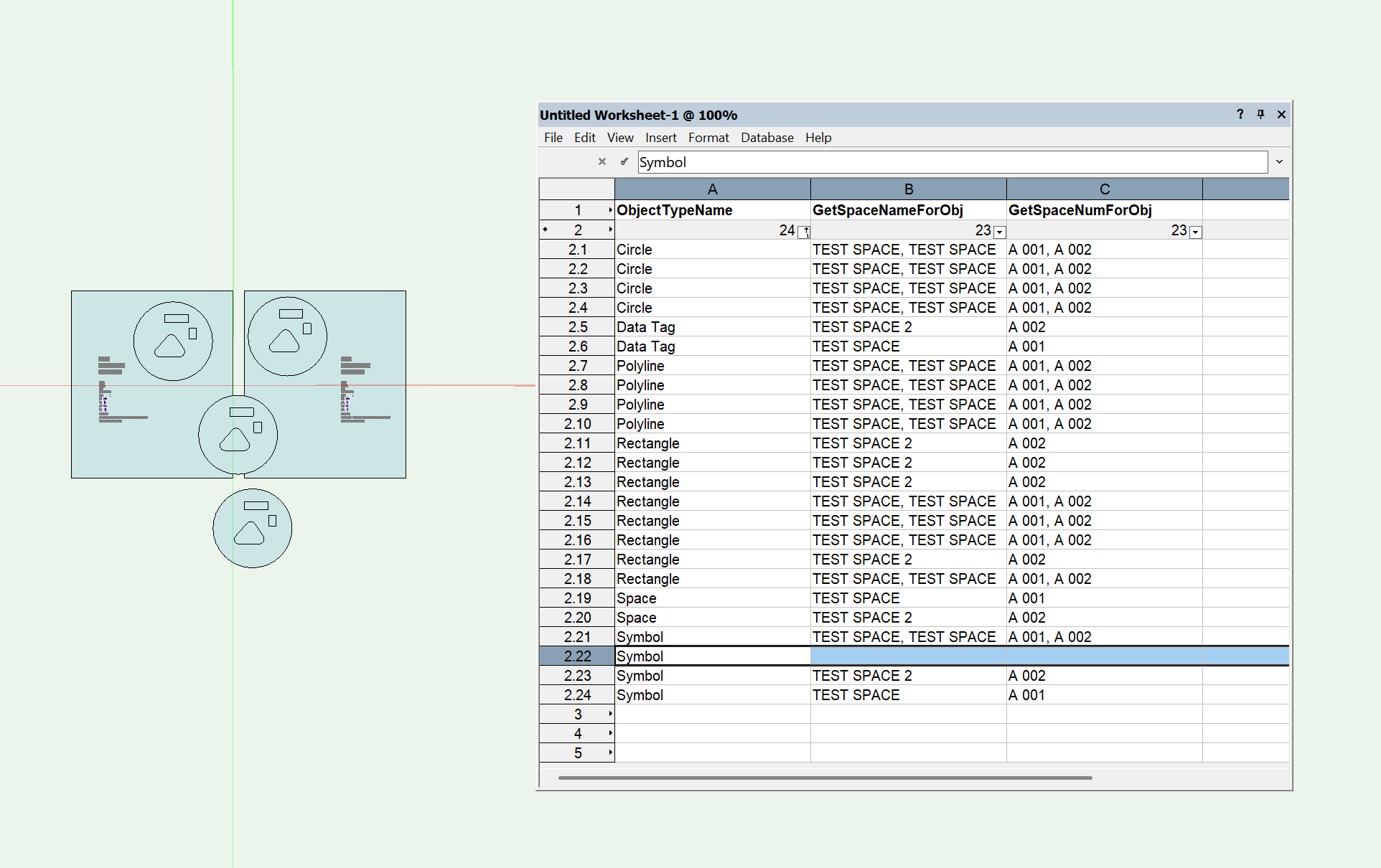
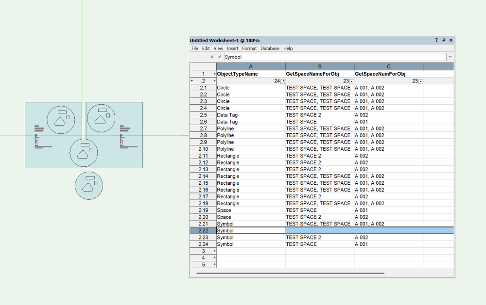
Bummer....I can replicate the above both in 2023 and 2025 Design Suite: It appears that the first time the symbol and the symbol within symbol are created and placed, the Space is detected correctly, but if one moves things around, the worksheet will get stuck in the first calculation...very strange.

 

Trying for a 2nd time...now I get SOME of the objects to the worksheet, but not all:

kuva.thumb.png.6f1aa3d28f11c0d4f642f4599692a7f1.png

 

moving symbols makes the worksheet to lose track of the objects:

 

kuva.thumb.png.130961bf755adeb7bd378fe4df585c76.png

 

We've used this function extensively for scheduling, and so far haven't noticed anything strange...but we have been scheduling symbols and not geometry inside them. 

 

Looks like a bug...?

Link to comment

Join the conversation

You can post now and register later. If you have an account, sign in now to post with your account.
Note: Your post will require moderator approval before it will be visible.

Guest
Answer this question...

×   Pasted as rich text.   Restore formatting

  Only 75 emoji are allowed.

×   Your link has been automatically embedded.   Display as a link instead

×   Your previous content has been restored.   Clear editor

×   You cannot paste images directly. Upload or insert images from URL.

×
×
  • Create New...